
A home for young people creating the careers of tomorrow
Ambitious brand for ambitious professionals.
Earlywork is a hub for ambitious young professionals who are looking to start or are in the early stages of their tech, startup, & social impact careers. Founders Dan, Jono, and Marina have big ambitions for the platform — and whilst they are already doing great work in their field, their existing brand identity wasn’t conveying the right tone of voice that they want to be known for. They came to us with the goal of uplifting the brand, setting the right foundations for the future of Earlywork.

A total brand refresh for Earlywork.
With the goal of creating a more welcoming, collaborative and premium experience, we gave Earlywork a total brand refresh, as reflected through their new website.
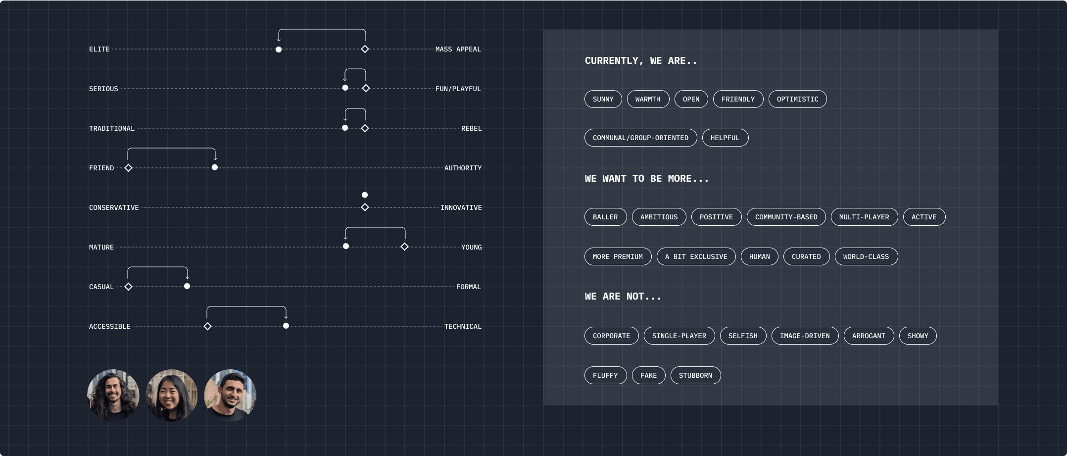
Brand discovery workshop
We kicked off the project by uncovering Earlywork’s brand essence of through a series of Discovery Workshops. Together with Dan, Marina, and Jono, we built up the groundwork for their new identity.
- Brand Purpose & Mission
- Brand Values
- Target Audience
- Brand Personality
- Market Positioning
- Competitive Landscape

Authenticity, Ambitious, Multiplayer
We uncovered three main key values – Authenticity, Ambitious, and Multiplayer — and using these as a base, we came up with three territories that reflects the brand personality of Earlywork.
Each of the territories embodies certain characteristics that Earlywork resonates with, and as a result, we’ve decided to go with a combination of the three: Bold, Collaborative, and Out-of-the-box.

Adding excitement to Earlywork’s existing brand identit
To maintain their current brand awareness, Earlywork wanted to keep their existing brand logo and colours. Using these as a base, we overhauled the brand by injecting a sense of excitement through a set of new visual assets. We used a combination of ‘stickers’, dynamic arrows, shapes, and rounded corners for a sense of energy and youthfulness.

Building an emphasis on community
To establish a strong sense of community, we used real photos of Earlywork members and also imageries from their past events and activities as a main feature.
‘Multiplayer’ is one of the central theme of the Earlywork platform, and we wanted to make sure that this is reflected as strongly as possible upon the first impression of the website.

Enabling members to level up with some ‘serious fun’
We’ve also established a ‘dark’ mode for the Earlywork clubs, conveying a more premium side of Earlywork. Inspired by video games, this side of the brand is all about ‘serious fun’ – an invitation to level up and have fun together. To convey this look and feel, we used black as a main colour — along with splashes of neon colours and emojis.

FOMO much?
Being the paid side of Earlywork, we wanted to convey what it truly is (and drive signups!) — an exclusive club that packs a lot of punch AND value — through a sleek look & feel. The aim was to drive hard on the ‘FOMO’ factor, establishing urgency and covetousness to join.

Expanding on Earlywork’s Sub-brand identities
As part of the paid clubs, Earlywork had also requested a series of sub-brand identities that can be easily expanded as they grow their offerings.
With this goal in mind, we’ve designed a series of logos that feels like a set of family with the main Earlywork logo.
Using the quotation mark as a base, we inserted the symbol as elements that feature within the logos. We used imperfect circles to ground the logos, creating a friendlier and handmade feel. The logos are also simple enough to be expanded into multiple other club variations.


Capturing the Earlywork Values
Values are an important part of Earlywork. When it comes to designing for their values page, Earlywork already has a set of existing illustrations that captures the spirit of who they are as a company really well. We wanted to highlight these quirky illustrations as a feature on the page, and we’ve also added a few new stickers within the similar style to emphasise this spirit.

Roadmap for the future of Earlywork
As part of their new brand refresh, we’ve provided them with a brand guideline that will help them establish a consistent brand moving forward. This will ensure that Earlywork keeps track with their ambitious goals as they continue to expand and evolve.

Crafting a mobile-friendly experience
As part of the website redesign, we also make sure that the site is as pixel-perfect on the go as it is viewed on a wider screen. Catering for the younger audiences who primarily uses a mobile device, it’s important to maintain a consistent experience across the different platforms.

Testimonial
Working with Raw Studio for our new website + brand has been amazing! The quality of work really speaks for itself. The team is so good at turning ideas/thoughts into great designs and the turnaround can be super quick. Would highly recommend for…



